Mon Profil
Qui suis-je ?
Je me présente, je suis Célian Bedminster j’ai actuellement 21 ans, étudiant en DEC Informatique au Canada. Depuis petit l’informatique m’attire en tout point. Il était donc logique pour moi de m’orienter vers ce domaine pour en faire ma vie professionnelle.
Programmation :
Réseau :
Base de données :
Mes Compétences
Développement Web
Conception et développement d'un site web en HTML/CSS/JS/PHP, via un CMS telle que Wordpress ou grâce à des FrameWorks comme Angular ou Bootstrap
Gestion de BDD
Stocker, manipuler et gérer les données dans une base de données via MySQL, MariaDB et Oracle.
Développement Applicatif
Conception et programmation de logiciels métiers avec Java /C#/ Wlangage et des FrameWorks comme SpringBoot et .NET.
Le BTS SIO
Qu'est-ce que le BTS SIO ?
Le Brevet de Technicien Supérieur aux Services Informatiques aux Organisations (BTS SIO), s'adresse à ceux qui souhaitent se former en deux ans aux métiers d'administrateur réseau ou de développeur. Pour par la suite intégré directement le marché du travail ou continuer des études, dans le domaine de l'informatique.
Il se divise en deux options :
OPTION SLAM
Solutions logicielles et applications métiersL'option SLAM (Solutions Logicielles et Applications Métiers) du BTS SIO (Services Informatiques aux Organisations) est une spécialisation qui se concentre sur le développement d'applications logicielles et la gestion de projets informatiques.
- Développeur Logiciel
- Programmeur Analyste
- Administrateur de Bases de Données
- Chef de Projet Informatique
- Consultant en Technologies de l'Information
- Analyste en Assurance Qualité Logicielle
OPTION SISR
Solution d’infrastructure, systèmes et réseauxL'option SISR (Solutions d'Infrastructure, Systèmes et Réseaux) du BTS SIO (Services Informatiques aux Organisations) est une spécialisation axée sur la gestion des infrastructures informatiques, des systèmes et des réseaux au sein des organisations.
- Administrateur Systèmes et Réseaux
- Ingénieur Réseaux
- Technicien Support Informatique
- Responsable Sécurité Informatique
- Consultant en Infrastructures Informatiques
- Technicien système
Les projets réalisés en cours
Secourisme PLC
En savoir plus
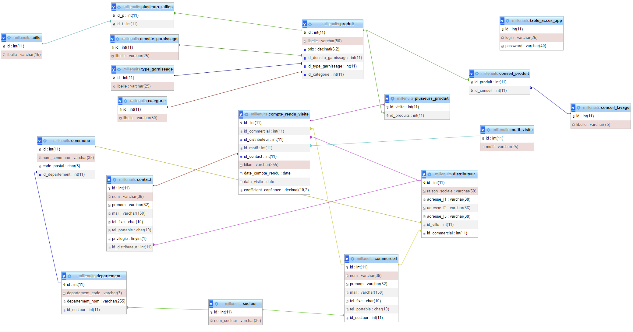
MILLENUIT
En savoir plus
Ecocert - Certificats
En savoir plus
Ecocert - Simultateur
En savoir plus
Ecocert - Traitements
En savoir plusMes stages et projets personnels
Mairie de Tours
En savoir plus
Harmonie Mutuelle
En savoir plus
Hébergement web
En savoir plus
Password generator
En savoir plusMes Certifications et Formations
MOOC ANSSI
Le MOOC de l'ANSSI donne beaucoup d'informations pour s'initier à la cybersécurité, approfondir ses connaissances et permettre d'agir de manière efficace pour protéger ses outils numériques.
Voir l'attestation
Certification Python
Certification python pour m'entrainer et renforcer mes compétences dans la logique de développement. Python est en plus largement utilisé dans divers domaines tels que le développement web, l'analyse de données, l'intelligence artificielle et l'automatisation.
Voir l'évolution
Formation Java POO
Cette certification a approfondi mes connaissances et améliorer ma compréhension pratique des concepts Java, ce qui peut également être bénéfique pour mon développement professionnel à long terme. Elle m'offre de nouvelles opportunités professionnelles, et me permettra d'accéder à des postes plus avancés. De plus Java est toujours un langage très utilisé.
Voir l'évolution
Formation Wlangage
Avant mon stage de première année de BTS SIO, j'ai réalisé une courte formation sur le Wlangage pour me former et avoir un minimum de connaissance pour le début du stage. Celle-ci m'a beaucoup aidé à faire évoluer l'application vers le système Android.
Formation Kotlin
J'ai suivi une formation en Kotlin en raison des nombreux avantages qu'elle offre. Kotlin est devenu un choix privilégié pour le développement d'applications Android, soutenu officiellement par Google et apprécié pour sa syntaxe concise et expressive qui améliore la lisibilité du code et la productivité des développeurs. De plus, sa compatibilité totale avec Java permet une intégration fluide avec les bibliothèques existantes, élargissant ainsi les possibilités de développement.
Veille technologique
Une veille est une activité consistant à rester au courant des dernières avancées et
informations
sur un
secteur donné.
Durant le BTS SIO, nous avons dû mettre en place une veille technologique, qui nous a permis de
rester informé sur des sujets aux choix.
Faire une veille est très important, car il faut être à l’écoute des dernières nouveautés puis
les sytèmes d'information et ce qu'il les entoure
est un domaine qui évolue sans cesse, il faut donc continuellement rester informé.
Pour effectuer ma veille, j'ai utilisé des outils comme Feedly, Google Alerts mais aussi
Discord
et
Feeder
Les différentes méthodes
Méthode Pull
La méthode pull implique que l'utilisateur recherche activement l'information dont
il a
besoin.
L'utilisateur doit effectuer des recherches, consulter des bases de données ou des
plateformes spécifiques pour obtenir des informations.
Cela peut être grâce à :
- Moteurs de recherche
- Bases de données spécialisées
- Sites web et portails spécialisés
Méthode Push
La méthode push consiste à recevoir de manière proactive des informations sans les solliciter
directement.
Des sources d'information envoient régulièrement des données et des mises à jour à
l'utilisateur.
Cela peut être par le bié de :
- Newsletters
- Alertes e-mail
- Flux RSS
Thème : Kotlin / Swift & le fonctionnement des algorithmes des réseaux sociaux
Ma veille technologique se concentre sur Kotlin et Swift, deux langages de programmation modernes conçus pour le développement d'applications mobiles. Kotlin, promu par JetBrains et adopté officiellement par Google pour Android, et Swift, développé par Apple pour iOS, représentent l'état de l'art en matière de développement mobile natif.
Quelques articles
Conclusion de ma veille
La veille technologique sur Swift et Kotlin m'a permis et me permettra de maintenir mes compétences à
jour, d'adopter les
meilleures pratiques, d'explorer de nouvelles bibliothèques et outils, d'anticiper les tendances, et
d'améliorer la collaboration et la productivité au sein des équipes de développement futur.
Quant à la veille technologique sur les algorithmes des réseaux sociaux, elle aide à mieux comprendre
l'objectif de leurs créateurs.
Cela permet aussi de me méfier et de contourner ces algorithmes, ça permettra au futur d'optimiser ma
stratégie de contenu,
personnaliser l'expérience de mes utilisateurs, et surtout de gérer la réputation en
ligne ce qui est important actuellement.


